AI编程:SOLO第二天,50米大刀已出鞘
昨天我兴致勃勃的和大家分享了“一句话,开发一个网站” 的事情。今天已经有不同的感受了。
首先来说一下,我的开发工具。用的是 Trae 的 SOLO 功能。SOLO 主要目标肯定是希望开发像聊天一样简单。你只要提出需求,一切技术问题交给 SOLO,典型的氛围(vibe coding)编程工具。
昨天我也分享了,如何用简单一句话,就全自动开发一个网站。当时只是开发了一个初始版本,还有很多需要完善的功能。
网址:https://traesolowzr3.vercel.app/

目前网站已经像模像样了,首页每日名言,热门名言,热门分类。可以收藏和点赞。可以切换主题,可以切换语言。并且做了移动端适配。
除了有首页之外,还有了登录,注册,退出等基础的账户和权限功能。

这些功能全部真实可用。
个人中心。

个人中心可以显示和编辑基础信息,支持访问统计,还能查看收藏和近期活动。
设置功能。

设置功能包含个人资料、通知设置、隐私与安全、外观设置、语言设置。
麻雀虽小,五脏俱全。
上面所有的功能设计,UI设计,数据库设计,已经落地,全部由SOLO完成。

我主要负责在输入框提出需求并验收。
Trae SOLO 负责落地。
它来规划需求文档和技术文档,并编写代码。
为了更好的玩的AI变成,Trae的SOLO功能包含了大量的实用工具,如编辑器、文档查看器、终端、浏览器、代码变更、Figma、集成、智能体、MCP。
SOLO可以自动调用这些工具,其中的集成功能可以直接对接服务器(Vercel)、数据库和授权管理(Supabase)。 SOLO 可以帮你生成数据库、写入数据、发布到服务器。
我们可以坐在电脑前实时跟踪它的操作。主打一个君子头口不动手。
一切都看起来如此严丝合缝,一切都看起来如此安逸美好。但是,当你放心把主动权交给它之后,你就真的失去了主动权了。
昨天下午,晚上,今天早上,我都在疯狂的完善功能。但是到中午我已经不想跟它说话,想直接拔刀。
为什么会这样?
我就说两个非常实际的问题!
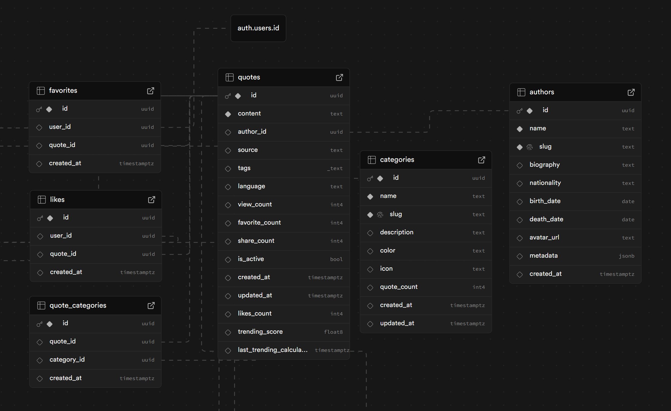
说这两个问题前,先来一点背景资料。下面是 SOLO 帮我设计的几张表和关联情况。

我要求它开发的是一个名人名言功能。
所以肯定会有一张记录名人名言的表格叫(quotes),还有点赞(likes_count)和收藏(favorite_count)统计字段。
因为要记录点赞和收藏,所以就有了收藏表(favorites)以及点赞表(likes)。
因为有分类功能,所以就有了分类表(categories)和名言分类关联表(quote_categories)。
这看起来合情合理,没有任何问题。
接下来第一个问题来了:填充数据。
表有了,肯定就是要上数据了。数据肯定是让它编。它很快就编好了 100 条数据。我就让它帮我插入。
插入过程就遇到问题了,它虽然可以查看表结构和类型,但是它明显没有仔细看,插入失败好多次。
插入之后又发现一个问题,它给我胡乱创建分类。
我本身的分类都是两个字的。

它直接给我插入了三个字和四个字,而且是和之前分类有重叠。比如它添加了一个爱情人生,智慧梦想。
作为一个严谨的程序员,怎么能受得了这种不严谨的数据,这不是瞎搞么?但是已经插入了,关联表也插入了。
我刚开始想问题不大,既然它能插入,那么自然能修改。我希望它能把那些三个字四个字的分类删除,关联表数据删除,然后重新匹配名人名言和分类之间的关系。
这个需求应该很清晰吧。它搞了一大堆 SQL 语句,死活搞不定。
它生成的时候可以智能选择分类,让它修改,它就开始硬匹配了,最后匹配不上,就一条都没有插入。
为了解决这个问题,搞到半夜。用了 SOLO,也把数据导出来给 GPT 了。全部没搞定。
后来想想,才 100 条数据,我手动改改也就几分钟! 另外我也隐隐感觉,这个 SOLO 背后就是 GPT-5。
这个问题没搞完,已经半夜了,为了保命我就放弃了。
第二天又迫不及待地干起来。随手点了一下收藏和点赞功能。又发现问题了。

点赞收藏之后,界面上数字加了,图标显示效果也变了,但是一刷新,数据又回去了。
一开始我以为这是一个极其简单的问题,直到我浪费了一个上午的时间。
这种问题,真的很简单啊。不就是点收藏,插入一条收藏记录,然后更新收藏统计字段,把数据返回过来,更新界面上的图标和数字显示。
但是,它就是搞不定!!!
现在它基本上是智商为零的状态了。每次和它提需求它都说自己明白了问题所在,已经解决了这个问题。实际上啥都没解决。这样对话已经持续好多次。我甚至把表名字段名、核心问题、操作逻辑全部告诉它了,它还是改不对。
上面的截图中,红星点亮了,正常显示应该为收藏(1),它却显示为(0),还说这个功能没问题。
SOLO Build,SOLO Code 都试了,还是搞不灵清。每次提一个需求,就得思考很久 很久,一点都不像硅基生物!
实在受不了了!被气到语无伦次!

一般情况下,我是不会说脏话的。除非遇到特别蠢的人(包括AI)。 当然,当一个人蠢到意识不到它错在哪里的时候,它永远都改不了。
我也放弃了!
我之前一直用Claude辅助编程,虽然它全局能力弱点。但是它干活还是很精准快速,基本是指哪打哪。只要你能说清楚的问题,它肯定给你干得明明白白。但是这个SOLO,真的是一言难尽。
它给我的感觉,就是表面功夫一流,一旦进入到具体问题就装不下去了。
有一种西装革履,满口行业黑话,看起来职场精英,真做业务干啥啥不行的感觉。
我不得不怀疑,是否是我没懂solo的含义?!

这个水平去做 SOLO 还是有点难,我们还是一步一步来,把基础模型的能力先提上来。
现在还是免费的状态,如果收费之后,每次任务收费几十块钱,最后却不出活儿,那真的要出刀了。
当然,这次使用 SOLO 也有很多收获,学会了很多新工具的使用,可以去装逼了。
第一次使用 AI 加 Vercel 和 Supabase 这种方案,确实很高效,比传统开发高效了很多,很多脏活累活都简化掉了,用起来也方便了很多。只是一个维度的简化,必然增加另一个维度的复杂性。世界的复杂性只是转移了,并不会消失。学习这两个工具的使用,又花了一些时间。
AI肯定会大幅度提升效率,但是谁也别想偷懒,该理解的还是要理解,该折腾的还是要折腾,该学习的还是要学习,改踩坑地方还是要踩坑。 所以,关键还是在自己(你)!